一个实现 802.1Q-2018 中定义的多/快速生成树协议 (RSTP) 的库。
它使用 C++03 编写,可从 C 语言中调用。
我亲自将该库集成到各种原始设备制造商 (OEM) 的各种设备中(例如船舶自动化、战术网络、机载娱乐系统),并且帮助其他人将其集成到许多其他设备中。
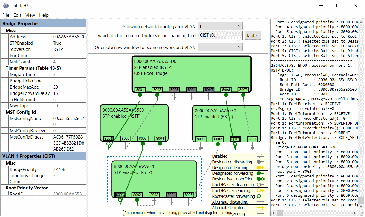
提供了一个适用于 Windows 的模拟器应用程序 -源代码和 二进制文件。该模拟器允许您创建网络并查看库的运行情况。请参见下面的屏幕截图。这是一个适用于 Visual Studio 2017 的项目。
该存储库包含一些源代码,其中包含一些 RSTP 实现,这些实现在搭载微控制器和交换机(例如 Marvell、Microchip、IC+)的嵌入式设备上。这些项目适用于 Rowley CrossWorks(gcc 和 clang 编译器)和 IAR Embedded Workbench(EDG 编译器)。
这些示例重点介绍了 STP 所需的平台特定代码——主要是写入交换机芯片的几个硬件寄存器的代码。要将库集成到您的嵌入式应用程序中,您需要针对特定的交换机芯片编写平台特定代码。请给我发送邮件至 adigostin@gmail.com,我或许可以提供帮助。
该代码库还包含
帮助文件
适用于大多数库 API -
部分
相当
广泛。
